1. Acesse o site do MSDN em https://msdn.microsoft.com/en-us/library/office/ e navegue até as seções do VBA, ou pesquise apenas as palavras-chave de seu interesse.
2. O livro de John Walkenbach, “Programação de energia do Excel 2013 com o VBA”. Foi um recurso auxiliar fundamental e mantém seu valor.
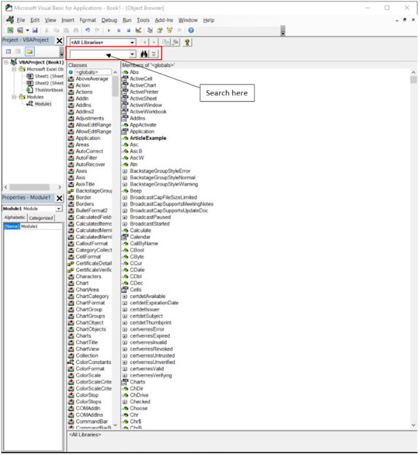
3. Na janela do VBE (VB Editor), pressione F2 e procure seu objeto ou método aqui (consulte a captura de tela do Navegador de objetos abaixo).
4. Visite http://inanyplace.blogspot.com.br/ - há muitas postagens úteis que resolvem problemas comuns e práticos de VBA.
Série DONUT PROJECT 2018 | VBA
- 01 - Maximizando Sua Eficiência
- 02 - Continua Cético
- 03 - Requisitos e Preparação
- 04 - Opções de Solução
- 05 - Gravando a Primeira Macro
- 06 - Recursos Adicionais
- 07 - Amostra de Macro
- 08 - Referenciando Ranges
- 09 - Método Count
- 10 - Loop For-Each
- 11 - Os Benefícios do Controle de Versão
- 12 - Aumente sua Produtividade
Para o propósito de manter a prosa concisa, a análise de dados e a reconciliação entre o relatório ad hoc csv do cliente e sua planilha serão referidas como "o processo". Em outras palavras, você não precisa fazer login em outra máquina durante o processo para entender as relações entre os pontos de dados. Se o seu sistema ou administrador de rede tiver a largura de banda, sinta-se à vontade para trabalhar com ele enquanto atualiza seu código para considerar atualizações de senha agendadas e alteração dos níveis de permissão para todos os usuários relevantes. Como alternativa, você pode evitar o problema escrevendo macros específicas para cada domínio no processo. Se uma dessas opções não estiver disponível para você, o VBA pode não ser a solução ideal para esse problema.
Arquivos TXT ou CSV podem ser convertidos em arquivos de trabalho do Excel (arquivos XLS)
A fórmula “FinalRow” é algo encontrado no excelente livro de VBA, “VBA e Macros: Microsoft Excel 2013” por Bill Jelen e Tracy Syrstad na página 82. É uma fórmula que permite que você encontre dinamicamente o tamanho de uma tabela ou intervalo. Você vai apreciar isso muito mais depois, mas apenas tenha uma ideia agora. Pense em como funciona, desmembrando-a usando o método “select”. Na verdade, eu pode-se matar dois coelhos com uma só cajadada, ajudando você a usar o explorador de objetos enquanto quebra essa linha.
Série de Livros nut Project
Série DONUT PROJECT 2021
Série DONUT PROJECT 2018
Série DONUT PROJECT 2015
Série DONUT PROJECT 2014
Clique aqui e nos contate via What's App para avaliarmos seus projetos
Envie seus comentários e sugestões e compartilhe este artigo!
brazilsalesforceeffectiveness@gmail.com
























































































Nenhum comentário:
Postar um comentário